Sinergia entre estrategias
¿Cómo la combinación de estrategias ha creado sinergia y promovido la efectividad, y por qué?

Sinergia entre Estratégias
Como - e por quê - a combinação de estratégias criou sinergia e colaborou com eficácia das estratégias de governança da infraestrutura?

Synergy among Strategies
How has the combination of strategies created synergies and promoted effectiveness, and why?

Subscribe
Notify of
guest

5 Comments
Inline Feedbacks
View all comments
AJ Hart
AJ Hart
4 years ago

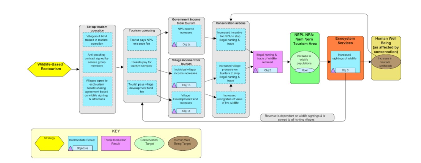
I chose to provide this theory of change as it is ultimately tied to my field practicum studies in La Palma-Playa Blanca, Costa Rica. It highlights how direct payments can be utilized as an incentive for the local community to engage in Community-Based Conservation as they will associate live wildlife with monetary gains over illegal poaching and wildlife trade – which are the primary issues in Laos and Vietnam. By injecting tourism into the local economy, tourists pay fees that go to the local community that provide the incentive to engage in conservation. Through conservation, the locals can preserve the live wildlife in the area that is the primary reason why tourists are visiting the area. The ToC aims to increase wildlife populations, sightings of wildlife, and livelihoods of the local community through ecotourism investment.

Sebastian Mena
Sebastian Mena
4 years ago
Sebastian Mena
Sebastian Mena
4 years ago

Hi all. I found an interesting example from a website called Global Theory of Change. The ToC here is very thorough. Overall, I liked that a cyclic framework is drawn, indicating that after every intervention a period of reflection and adjusting of goals is needed. I also liked that it is divided in three areas of change that go from the local/basic to the broader/regional. This highlights that certain things must be secured before proceeding to the higher levels of action. This reminds me of what we saw in the case of Mancomunidad, where some actors had economic insecurity and therefore had to work for the hydroelectric company even though they were against the project.

Here is my first draft of ToC for the GIA project. It still needs a lot of development. I took some ideas that felt interesting from Rice et.al and these cases from Ecuador that seem successful:
https://www.sierraclub.org/sierra/nemonte-nenquimo-carried-spear-courtroom 
https://report.territoriesoflife.org/territories/sarayaku-ecuador/

Allison Pecenka
Allison Pecenka
4 years ago

3.) I found an interesting example of TOC application in the article “Conservation enterprises: Community-led businesses that contribute to conservation outcomes. A generic theory of change” (Boshoven et al. 2021). This paper examines the knowledge gap present when linking the initial establishment of conditions required to long-term, sustainable outcomes in the United States Agency for International Development’s (USAID) conservation enterprises. USAID has a long-standing history of creating incentives for various stakeholders to reduce threats/ damage to biodiversity including through the use of enterprises including ecotourism services, less destructive forest products, etc. A theory of change was created to facilitate cross-site learning for USAID’s past and current enterprise strategies while gaining insights on how to improve the design and implementation of those proving successful. After conducting a literature review on studies pertaining to sustainable enterprises and conservation outcomes, the authors proposed a set of “generic” objectives for realistic and successful conservation enterprise strategies. I really liked their framework of ‘SMART’ goals for projects: goals that are specific, measurable, achievable, results-oriented and time-bound. I believe this framework has the potential to increase the success of projects by keeping them realistic and easily evaluated, a quality vital to creating a successful TOC plan. I also thought the last point of remaining time-bound is very important, as it will keep objectives on track by providing a hard-set end date. I also found the author’s points on a viable business model (Table 1) to be interesting in that they brought up several, key economic points I had not yet considered in general conservation outcomes. The points on stakeholders needing access to credit and/ or capital, access to necessary inputs and equipment and a plan for external disturbances such as natural disasters all presented valuable considerations for any TOC model, I believe.

Boshoven, Judy, et al. “Conservation Enterprises: Community‐Led Businesses That Contribute to Conservation Outcomes a Generic Theory of Change for a Conservation Strategy, v 1.0.” Conservation Science and Practice, 17 Nov. 2021, 10.1111/csp2.582. Accessed 16 Dec. 2021.

4.) Image attached to post

Robert Buschbacher
Robert Buschbacher
4 years ago

We will be using this discussion board to focus on Theory of Change.